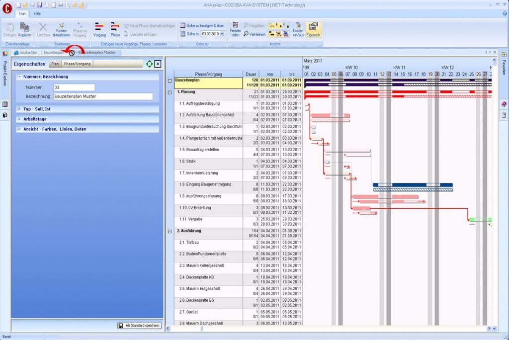
Mit dem Bauzeitenplan in AVA.relax verwalten Sie Ihr Bauvorhaben auf der zeitlichen Ebene. Sie definieren alle Bauzeitenvorgänge des Projekts und setzen diese in einen zeitlichen und funktionalen Zusammenhang. Öffnen Sie in AVA.relax den Projektbaum bis zum Unterverzeichnis Bauzeitenpläne. Um einen neuen Bauzeitenplan zu erstellen, markieren Sie mit dem Cursor das Verzeichnis Bauzeitenpläne und klicken auf dieses mit der rechten Maustaste. Es öffnet sich das Kontextmenü und Sie erstellen einen neuen Bauzeitenplan über Neu - Bauzeitenplan. Füllen Sie die Eigenschaften aus und übernehmen diese. Jetzt ist der Bauzeitenplan angelegt und kann bearbeitet werden.
Der Bauzeitenplan wird aus Vorgängen gebildet. Diese können in Phasen zusammengefasst werden. Zusätzlich können Sie Meilensteine und Leerzeilen erzeugen, um den Bauzeitenplan übersichtlicher zu gestalten. Klicken Sie in der Spalte Phase/Vorgang die rechte Maustaste, fügen beliebig Phasen und Vorgänge ein und geben diesen im Eigenschaftenfenster Namen und wählen dort weitere Funktionen aus.
Zum Ändern der Zeiten und Dauer verschieben Sie das Ende des Vorgangs mit gedrückter Maustaste auf die gewünschte Länge. Mit gedrückter Maustaste im Vorgangsbalken verschieben Sie den Vorgang. Zum Erstellen einer Verknüpfung verbinden Sie die beiden Vorgänge mit gedrückter Maustaste. Ziehen Sie die Verbindung senkrecht nach unten oder oben aus dem Vorgangsbalken.
Ziehen Sie die Verbindung vom Anfang des Vorgangs, so entsteht eine Start-Start-Verknüpfung. Beginnen Sie die Verbindung am Ende, so entsteht eine Ende-Start-Verbindung. Nun haben Sie Ihren eigenen Bauzeitenplan erstellt und bearbeitet.



